计算机网络专业的学生往往在大二或大三有一门网络实训课,由于受硬件条件的限制,这门课程大部分时间,学生都是在安装操作系统、驱动网卡、网络设置、学习做双绞线的跳线等。我们知道这只是网络组建的很小一部分内容,还有一部分实验是做不成的。学院领导也非常重视学生实践环节的投入,但是由于交换机和路由器、防火墙等设备费用比较高,一套这样的设备至少投入要几万,那么建设一个配备八套这样设备的实验室的费用要几十万。就算人手一套这样的设备,很多实验不是一套设备就能解决的。
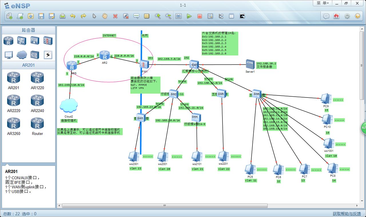
网络设备的制造商有三家知名品牌,思科、华为和华三。这些厂商为了更多的网络工程师能够熟悉他们的产品的使用,都分别推出了软件模拟器,比如思科有GNS3、Packet Tracer、华为有ENSP、华三有HCL。有了这些模拟器,我们可以让学生在软件环境下来构建任何复杂的网络结构,并且熟悉网络设备的配置命令。
现在很多专业,都有很多很好的模拟器,通过这些模拟器,我们可以通过实践丰富我们的理论知识,让我们学知识学地更扎实。
